Oreo Anamorphic Billboard
September 2025
Anamorphic billboard concept for Oreo.
Tools :
Blender (CG, modelling, lighting, animation)
After Effects (post processing, compositing)
Final Anamorphic Render (Compressed)
Master File rendered at 5760x1830 24fps in Apple ProRes 4444
Modelling Timelapse & Model Stages
Final HighPoly Hero version at 1.7mil // Low Poly version at 100k
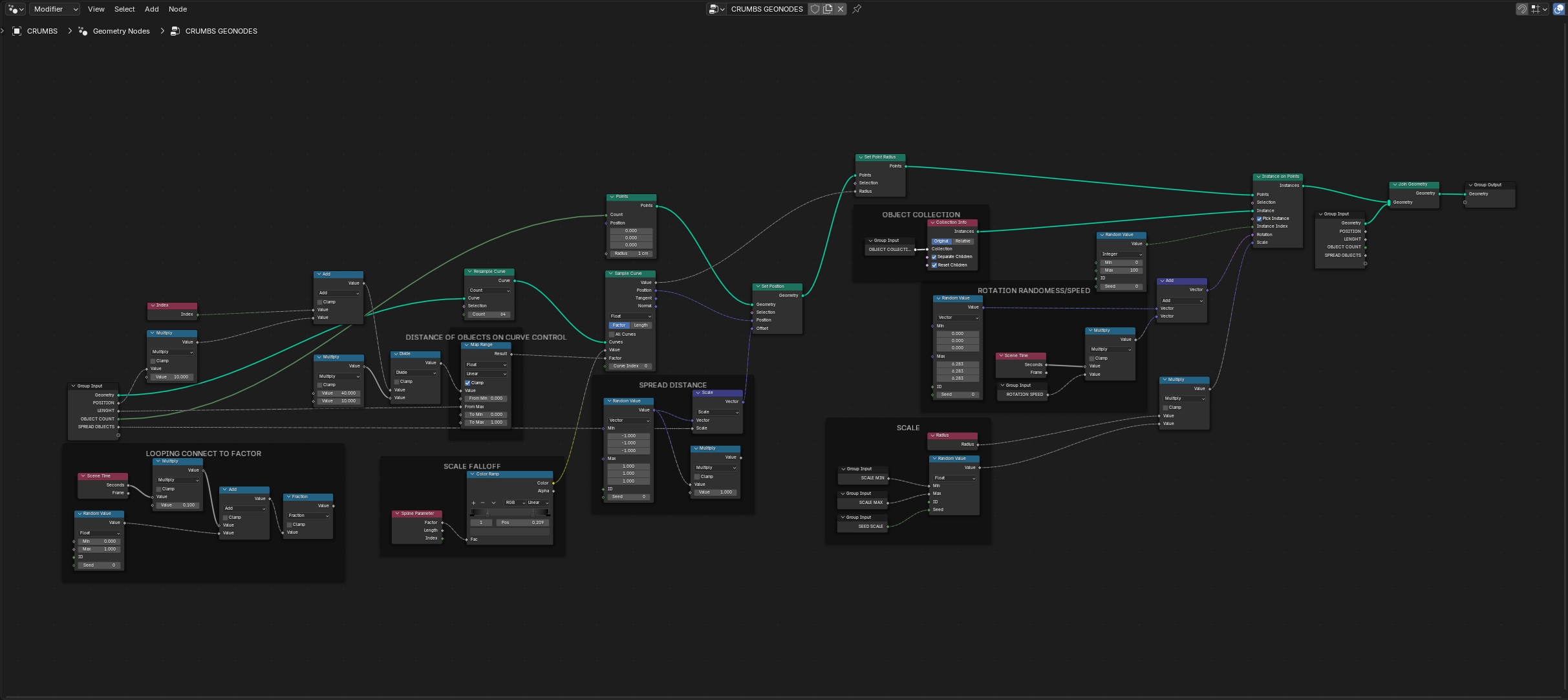
Final Crumbs Geo-node Set Up
